Mission Introduction
Mission Statement
The Human Index aims to create a long-lasting archive and system of archiving humanity on the Moon and in deep space for people to enjoy creating together and for ETI to discover in the future.
Mission Description
The Human Index is a collection of tiles assorted in "pages" and bound together like a metal book. The information on each tile ranges from audio, images, and/or text encoded on anodized titanium.
The book is modular so that individual components can be (dis)assembled and sent out as payload tailored to different missions.
For the purposes of this project, I will focus on the encoding system for drawing and handwriting. The device is an analog tablet with which people can create a pattern of pressed needles with a stylus and deboss it onto the surface of the tile.
Past Missions & Importance
There have been multiple projects archiving humanity in the past.
The Arecibo Message, Golden Record, and Europa Clipper are similar as one-off artifacts sent off into space for a distant civilization to discover.
The Moon Gallery introduces a collaborative approach to archiving, as each piece was created by a different artist. The Moon Gallery and Pale Blue Dot were created for human viewers, rather than ETI.
The Pale Blue Dot photograph in particular has proven to be culturally significant and deeply moving to many people, reminding us on the miracle of our own fragile yet beautiful existence in the universe. This sense of spiritual unity is important to humanity as a whole.
To advance the mission of recording humanity, The Human Index builds beyond those projects:
Archiving as a system rather than an object:
A set of modular artifacts rather than a singular one maximizes our outreach in the universe. As a system, it allows for constant iteration, and adaptation to new information as humanity evolves.
Inclusive Practice:
By nature, one-off artifacts require only a select council of people working on it to curate the information it carries, and does not need to be replicated otherwise. The Human Index seeks to make the process itself more accessible to everyone: to the public in contributing to what information is important to them, and to astronauts in various environmental conditions to capture their experiences on missions and in space. As we enter this new space age, it's essential to give everyone agency in defining what it means to be human, and what future they envision. The more we can engage people, both within the aerospace industry and beyond, the more people can recognize their own agency in building our collective future and care about it. This is critical in order to ensure that future is equitable, and to inspire hope.
Mission Objectives
The record serves 2 demographics:
- For humans, it will be a living index of collective human memory. It is experienced through the act of curating your own tiles, and also reading other peoples’ through the printed matter that accompanies the main index.
-
For ETI, it will be a physical archive to be discovered when we are gone.
The record reframes the act of curating human memory to be both an individual and collective practice. The canon of humanity’s existence in space moves and transforms with time, and the people who contribute to it.
Mission Requirements
- Long-lasting and accessible encoded tiles.
- Long-lasting and accessible encoded device.
- A version of the device that is adapted for usage on a spacecraft.
- Public outreach and accessible platform for contributions.
Tradeoffs: System
Tradeoffs: Producing Data
Tradeoffs: Transferring Data
Tradeoffs: Final Selections
Systems Design
System Requirements
- The system for inputting information must be accessible to the public. The information would be collected through a forum so most people would be able to access and contribute to it.
- The information must be accessible to humans, either through the tiles themselves, through accompanying printed matter, or virtually through an online platform.
- The information must be accessible to ETI without requiring specific instruments to decode. Tiles can either be sent out as is with instructions debossed on it, or with a microscopic lens depending on the capacity of the spacecraft.
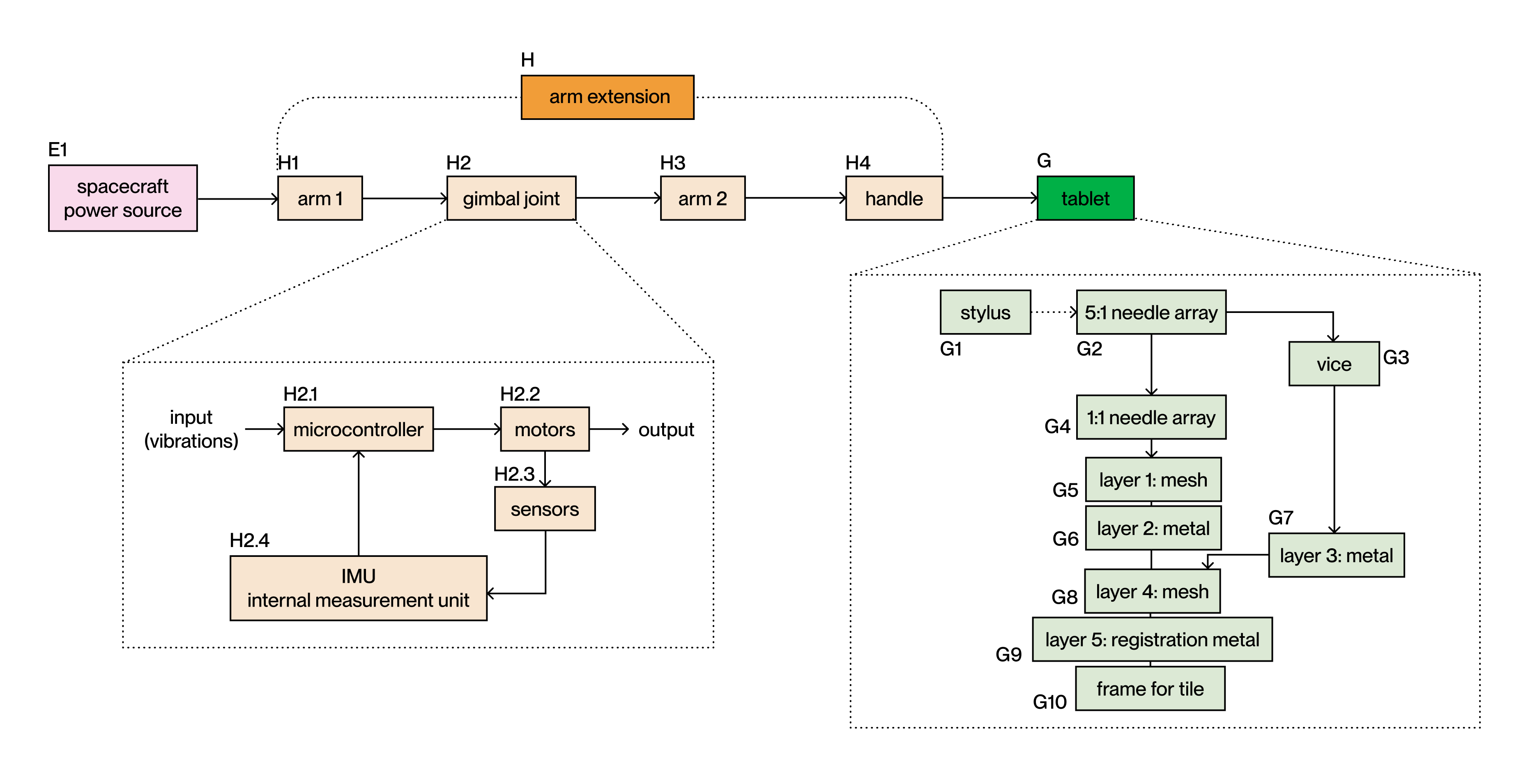
System Architecture Components
System Architecture
System Requirements: Tablet
- The method of fabrication should be simple and replicable to minimize equipment needed on the Moon or anywhere else people would want to produce them on site.
- The tablet should rely only on mechanical components (not electrical) to increase longevity for future use. It should be easy to use, and minimize physical human power needed to deboss the surface of titanium or any other potential hard material.
- To be adapted for use on missions, the tablet itself should be reasonably compact and light. The tablet should be stabilized to account for vibrations on a spacecraft that may impede the process of drawing/writing. All parts hould be able to function in microgravity and in the vacuum of outer space.
- The tablet should have a reasonable resolution in reference to standard printers at 72dpi.
- The tablet must be constructed from durable materials so it may be used for several decades.
System Architecture: Tablet
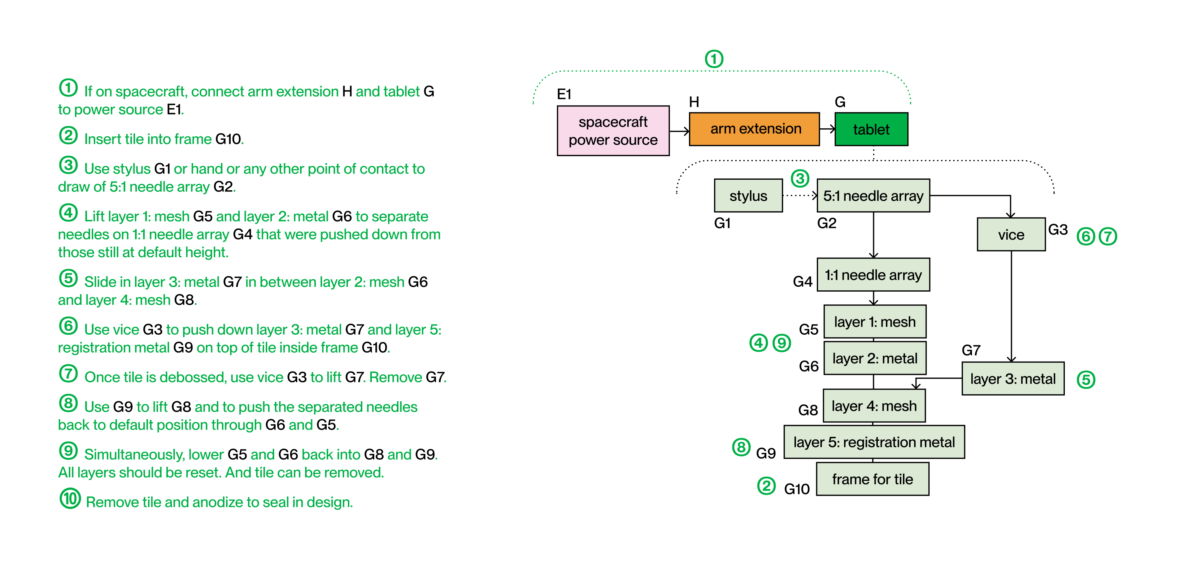
User Journey
Tablet Design
System Requirements: Tiles
- Tiles must last 5,000-10,000 years.
- Tiles must be reasonably small and light.
- Tiles must be modular and able to attach/detach easily into a page and book.
- The information on the tiles should be able to be decoded with rudimentary techniques/equipment.
- Handwriting/drawing can be seen with the naked eye or magnified through a microscope.
- Text and imagery can be seen with the naked eye or magnified through a microscope.
- Audio can be theoretically etched in as sound waves like a record.
For the purposes of this project, I am only focusing on handwriting/drawing.
Tile Design
Reliability: Risk Mitigation
Overall, the reliability of the system is difficult to calculate with so many factors outside of human control. It may be roughly estimated to be at 99.5% with robust analog components, non-critical electrical components, and increased redundancy overtime that does not sacrifice any other part of the system.
Unaddressed System Analysis
For the purposes of this project, some parts of the system are unaddressed. These include:
- The digital platform D. This would be a website, the design of which is not the most critical to this presentation.
- The transition within the tablet from the human interface 5:1 matrix G2 to the 1:1 needle matrix G4. Mechanically, this is a very complex design problem that is out of the scope of my own capabilities and resources at the moment to create.
- Audio, text, and imagery storage. The current tablet is suited for handwriting and drawing. Separate inputs would likely require separate tablet designs.
- Design elements of the lunar base/habitat (for manufacturing, business operations, and long-term storage of the main index.) I envision that the Human Index will only be a small part of a greater lunar base that various space agencies would collaborate on.
Subsystems Design
Subsystem Requirements: Tablet
- The arm extension must be reasonably light and compact.
- The arm extension should not exceed the power required for a standard camera gimbal.
- The handle must be ergonomic and aid in stability for people in a spacecraft.
- The human interface of the tablet must be at a reasonable scale for human users to write/draw. Humans should be able to create imagery with a stylus or with their finger, similar to a digital drawing tablet.
- The needle array for the human interface must be easy to push down and reset.
- The needle array for the tile must be made of material harder than titanium in order to repeatedly deboss the surface.
- The needle array for the tile must be arranged on a layer of material that is flexible, does not add friction to the motion of the needles, long-lasting, and allows for adquate resolution.
- The lever and vice that people will use to press the needles into the tile should not unreasonably exert the human user. It should minimize the strength needed compared to debossing the tile by hand.
- The arrays, the frame for the tile, and all the layers in between should be registered precisely so that the user does not need to register anything, and can simply move the layers up and down easily.
- The stylus needs to be ergonomic and made of durable material.
Tradeoffs: Tablet
Tradeoffs: Final Selections
Other Subsystems
Comms, reentry, deployables, thermal, bits, links, and orbits are not applicable to my mission.
For comms, reentry, and deployables, there is not a specified mission, spacecraft, or launch vehicle my mission depends on as it should tag along to a variety of outsourced missions.
For bits and links, other than the digital platform, the creation and maintenance of the core elements (tablet and tiles) are primarily analog.
For thermal, the radiation in space should not be a huge threat to the metal tablet and tiles, especially when anodized.
For orbits, there are no specified orbits required in my mission. Any trajector the tiles will be sent out to are determined by external space missions that THI may tag along to as payload.
Resource Allocations
Resource allocations of the mission will be addressed in the overall budgeting of designing, establishing, and maintaining the system in the budgets and analysis section.
Budgets and Analysis
Mass Budget
*Astrobiotic quotes $1.2 Million/kg launched to the Moon.
**Based off of Voyager 1, costing $865 Million to launch the 1,592 kg spacecraft ($543,000/kg).
Power Budget
Material Expenses
Mass + Power Budget Analysis
Tolerance/Precision
A high degree of precision is required for the construction of the tiles and tablet design in order to maintain modularity, and also minimize defects that are especially apparent at the small scale they are constructed in. However, there is not a strict precision required for the information on the tiles themselves as they can be more of an expressive canvas for the individual. The information can range from subjective/creative to objective.
The precision is mostly determined by how well the device itself is designed and how well it can mechanically translate a person's drawing to a debossed pattern on a smaller scale. But if there are slight misregistrations or imperfections, as long as it is still legible it is acceptable as an artifact of the human record. With any kind of printing, there will be imperfections whether it is manual or digital.
Additionally, the mission does not have any defined destinations that the tiles must reach.
Overall, there is a high tolerance for variations/imperfections for most parts of the mission. As long as the core system is robust, the output by nature is a stream of iterations that will vary overtime as different people contribute to it.
Management and Operations
Statement of Work
Earth: Design
- Establish tile design with models and prototypes.
- Manufacture tiles and binding out of titanium.
- Establish tile design to fit tile and to draw/write on it.
- Test/design/refine process of debossing information on tiles, anodization, and assembly of pages and book.
- Establish arm extension design for tablet use on spacecraft.
- Create website to collect contributions, and allow individuals to purchase a tablet and tiles to keep for themselves or send to The Human Index timekeepers. The timekeepers will then add it to the greater index to then be transferred to the Moon.
Moon: Application
- Transfer tiles, tablet, extension, and other materials to the Moon.
- Establish Lunar base to continue manufacturing.
- Gather and train a collective to manage project on the Moon.
- Tile production may continue on Earth as well by whoever has access to a tablet.
Space: Application
- Include tablet, tiles, and extension as payload on manned missions.
- Include debossed tiles as payload on unmanned missions.
Gantt Chart
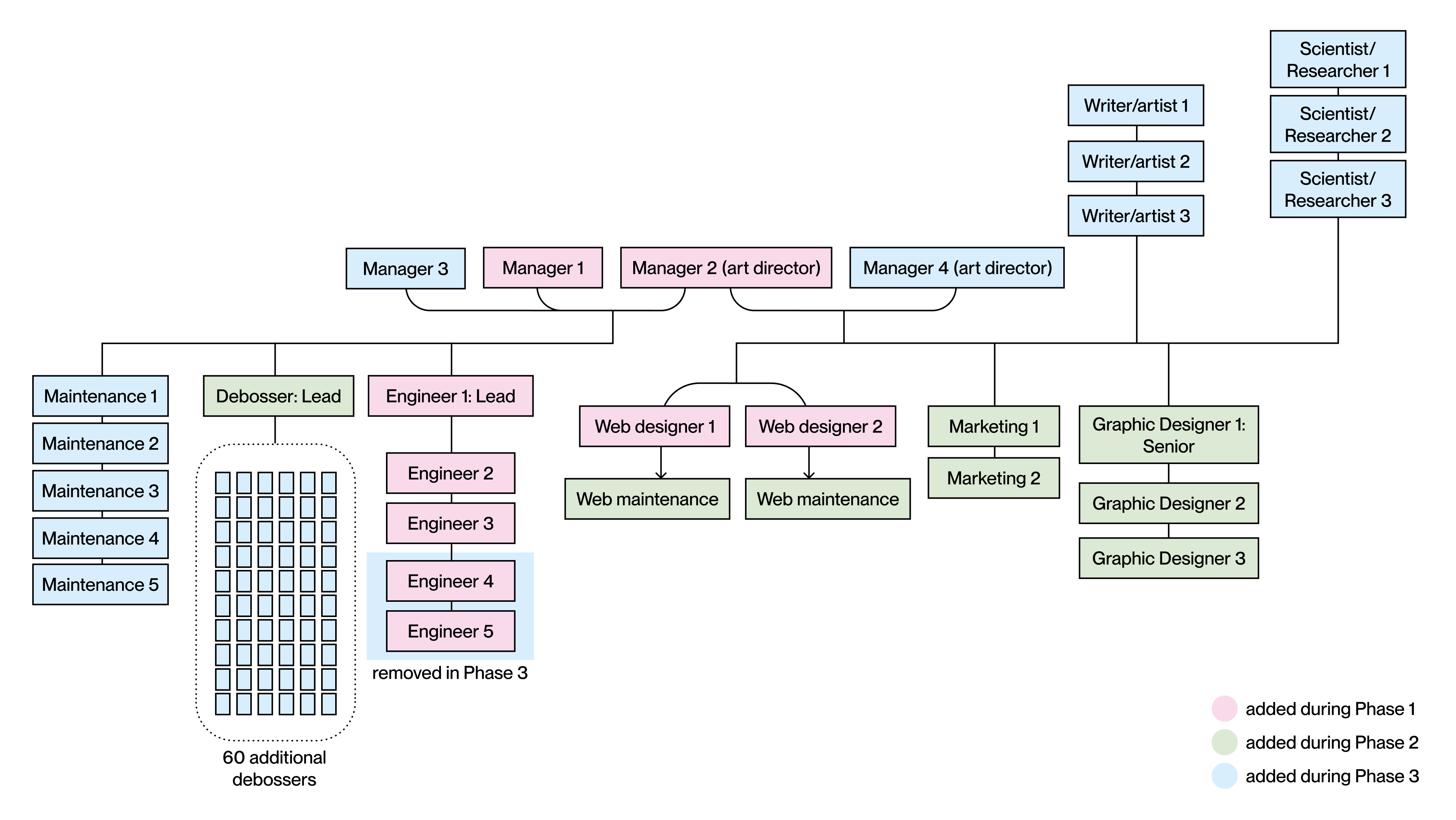
Phases: Operations & Staffing
Team Structure
Public Outreach
Since the overall scale of the project heavily depends on public input, as a business, outreach will be a significant component when it comes to the mission objective of engaging a large and diverse group of people. Public outreach will take form in various digital marketing interventions, especially through social media. Collaborations with already established brands, businesses, artist/designers/philosophers/scientists/authors/archivists, and aerospace companies will help with exposure.
Especially to engage designers and artists, physical interventions can also be employed, such as pop-up print/books sales, or the publishing of printed matter in general that includes the collections of public entries. There are myriad possibilities for designed collateral (digital and physical) that would appeal to a wide audience and make the index more tangible and intimate to people unable to access the titanium index itself.
To engage more scientific communities, the Human Index team could participate in conference lectures and those located at universities.
System of Organizing
Rather than a strictly organized dataset, the Human Index more so resembles the tradition of quilts. Quilt making has historically been a craft through which communities have bonded, and passed down for generations.
Each tile is unique in color and information, can be arranged and interacted with like a collective journal/textile hybrid. The archive is also an example of a diegetic object, which is a physical artifact of an alternate reality as a way of materializing parts of or prototyping an imagined world to make it more tangible and therefore real. In this project, the imagined world is our future.
Systems Budget
Funding
Phase 1:
The business is not yet established. Funding would mostly be used to employ staff and would come from independent research organizations that sponsor these types of projects. For example, the Rosetta Project is supported by The Long Now Foundation, Stanford University Libraries, the National Science Foundation, and The National Science Digital Library. There are numerous other foundations that provide grants for projects aimed at engaging the public through science and art of similar missions, such as The Simmons Foundation, The Planetary Society, SETI Institute, the Open Lunar Foundation, and the MIT Media Lab.
Phase 2:
The largest expense in this phase would be launches to transfer material and staff to the Moon. In addition to the independent research organizations, fudning would need the aid of investors and sponsorshop from a space agnecy, and possibly the UN as the business starts to take form.
Phase 3:
After 25 years, the business is fully operational. Launches to deep space would be in collaboration with space agencies conducting those missions. In the future, launch costs would likely decrease, especially when launching from the Moon which has a weaker gravitational force. The material and staff costs would be fully funded by the people who contribute to the index and purchase tiles, attend conferences, and overall support the business through other engagement collaterall created by the designers and artists.
Final Design
Documentation coming soon.
Uranus & Other Ocean Worlds

The quest for life beyond Earth remains a fundamental question driving our exploration of the Solar System, and has guided our focus to nearby ocean worlds. With the Mars Sample Return Campaign exceeding its projected budget, we may be faced with the need to sacrifice one of the Ocean World flagship missions detailed in the most recent Decadal Survey, a report on the most important scientific inquiries and missions to guide the next decade of exploration consolidated by the National Academy of Sciences, Engineering, and Medicine every ten years. While both Uranus and Enceladus are promising candidates, the Uranus Orbiter Lander and Probe (UOLP) should be prioritized due to its greater coverage of the thematic questions listed in the Decadal Survey and greater technological feasibility compared to the Enceladus Orbilander (EO).
One of the overarching themes of the current Decadal Survey is the study of worlds within our solar system to provide insight into exoplanetary systems. The Decadal lists thematic questions spanning the origins of worlds, their evolution to current processes, and what their habitability reveals about exoplanets. Uranus in particular is of high-interest as a member of the ice-giant class of planets which, according to Philip R. Christensen, "may be among the most common class of planets in the universe, yet...remain the only planetary bodies in our solar system that have never been studied with a dedicated orbital tour." Establishing a better understanding of Uranus would therefore dramatically advance the breadth of our knowledge of exoplanets in general.
In line with the greater themes of the Decadal, a significant scientific goal of the mission is to better understand the origin and evolution of Uranus, and in turn inform our understanding of exoplanet formation. Tracing back its history would require us to measure its current composition. Its interior structure remains highly speculative as W.B. Hubbard states in his paper, both in its composition and fundamental physical qualities. Elemental abundances in particular can be measured through mass spectroscopy, an available feature on the probe. Analyzing its current composition with the distribution of elements throughout our solar system would inform our understanding of Uranus' origins within the protoplanetary disk, and the evolution of the disk as a whole. Another reason Uranus has long been a subject of great intrigue is due to its unusually complex magnetosphere, one of the most perplexing and mysterious phenomena in our solar system. An additional scientific goal of the UOLP mission is therefore to investigate how it interacts with the planet's upper atmosphere and solar wind. Measuring the dynamics of the magnetosphere entails tracking energetic particle fluxes with a fields and particles package consisting of various instruments on the Orbiter such as a magnetometer, particle detectors, and a waves sensor. Understanding its processes and how it affects habitability in terms of stellar radiation will greatly influence how we evaluate habitability in extrasolar systems where complex magnetospheres may be commonplace. Evidently, Uranus itself already hosts a wealth of untapped information regarding our solar system and extrasolar systems alike. However, it becomes especially valuable as a host to a plethora of icy satellites, each of which are also potentially ocean worlds. It would be important for the mission to study Urananian moons and evaluate their habitability by searching for evidence of liquid water. Geologic surface evidence can be measured through mapping topographic features with a Narrow Angle Camera, another instrument available on the Orbiter.
However, one may argue that Enceladus should be prioritized instead of Uranus as a possibly more promising target for astrobiology. Enceladus is known to have a warm, salty ocean beneath its icy surface made even more accessible through its gaseous plumes which EO would take advantage of, as expressed in the mission concept study. NASA's Ocean Worlds Life Surveyor (OWLS) also establishes Enceladus as one of the primary candidates for extraterrestrial life as "its watery and icy environment resembles those on Earth at various points in its history." However, ice-giants are among the most common class of exoplanets yet are disproportionately underrepresented in our planetary portfolio. Uranus therefore would have a greater impact on our understanding of the majority of other worlds regardless of their resemblance to Earth. Out of the twelve priority questions in the Decadal, it is notable that UOLP would address eleven, while the EO would address only six. It is also critical to consider that EO employs technologies still under development. NASA has already accounted for allocating it to a smaller-scale New Frontiers mission instead, should the budget require it. However, UOLP requires mostly already matured technologies that are well within the bounds of our current capabilities. Attainable technological requirements that have proven to be successful in past missions and resemblance to the bulk of exoplanets make Uranus a lower-risk high-impact mission.
By prioritizing Uranus, we would allow ourselves to not completely abandon Enceladus, and give ourselves the greatest opportunity to align our planetary portfolio with our priorities in exoplanet research.